Проектирование бд для хранения данных о ФЭП (фотоэлектрические преобразователи)

mart_in_may

Newbie
12.06.2020
1
0
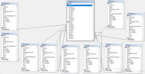
Передо мной встала задача спроектировать бд, которая будет хранить информацию о ФЭП со следующими полями: производитель, модель, номинальная мощность, вес, тип солнечных элементов, материал, коннекторы, длина кабеля, количество диодов, КПД, страна производителя, цена. Дайте, пожалуйста, идею логической модели. Какие будут таблицы и связи между ними. Преподаватель посоветовал сделать таблицы по производителям(каждая таблица содержит информацию о конкретном производителе ФЭП), но тогда возникает трудность со связями. Я знаю, что физическая модель бд на изображении неверная. Помогите, пожалуйста. Это очень важно.
 

Вложения

  • жизическа модель бд.png
    жизическа модель бд.png
    28,3 КБ · Просмотры: 326
Мы в соцсетях:

Взломай свой первый сервер и прокачай скилл — Начни игру на HackerLab

🚀 Первый раз на Codeby?
Гайд для новичков: что делать в первые 15 минут, ключевые разделы, правила
Начать здесь →

Популярный контент

🔴 Свежие CVE, 0-day и инциденты
То, о чём ChatGPT ещё не знает — обсуждаем в реальном времени
Threat Intel →
💼 Вакансии и заказы в ИБ
Pentest, SOC, DevSecOps, bug bounty — работа и проекты от проверенных компаний
Карьера в ИБ →

HackerLab